Skip to main content

1.03

by Brendon Welch

  1. Click the Image you sent yourself
    • Click the Image you sent yourself

  2. Click the Download button
    • Click the Download button

  3. Your Download will appear in the bottom left corner of your browser
    • Your Download will appear in the bottom left corner of your browser

    • Once the download has completed:

    • Click the More Options arrow

    • Click Show in folder

  4. A new File Explorer window will appear showing the file you downloaded.
    • A new File Explorer window will appear showing the file you downloaded.

    • Click once in the Address Field

    • Right-click your mouse in an empty portion of the address bar

    • Click Copy

  5. Open the Microsoft Teams application on your PC.
    • Open the Microsoft Teams application on your PC.

    • Click your Profile Thumbnail

  6. Click your Profile Thumbnail once again
    • Click your Profile Thumbnail once again

  7. Click Upload picture
    • Click Upload picture

  8. An Open window will appear.
    • An Open window will appear.

    • Click once in the Address Field

    • The text in the address bar will be come highlighted.

    • Right-click your mouse in an empty portion of the address bar

    • Click Paste

  9. The location of your image will appear in the address bar.
    • The location of your image will appear in the address bar.

    • Click the Enter button in the address bar

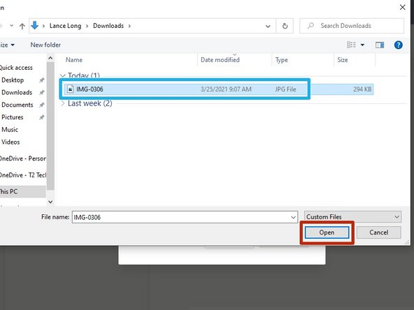
  10. Click the Image
    • Click the Image

    • Click Open

  11. Click Save
    • Click Save

  12. Once the Save button disappears:
    • Once the Save button disappears:

    • Click Close

Finish Line

Brendon Welch

Member since: 3/4/21

21,311 Reputation

305 Guides authored

0 Comments

Add Comment